Introducción
La trombosis venosa profunda (TVP) se produce cuando un coágulo de sangre bloquea el flujo sanguíneo a través de una vena, luego de una operación, un traumatismo o una inmovilidad muy prolongada de un paciente. Los coágulos pueden desprenderse de su sitio de origen y bloquear el flujo de sangre a los pulmones e incrementar la mortalidad1.
Por lo general, los pacientes con enfermedad tromboembólica venosa (ETV) reciben atención de diversos especialistas médicos, médicos generales, cirujanos generales, obstetras, hematólogos o radiólogos, entre otros más. La ETV representa una pequeña parte en la práctica de la mayoría de los especialistas, lo cual resulta difícil para mantenerse actualizado en los importantes avances para la atención óptima del paciente2.
El propósito de este artículo de revisión es proporcionar a los médicos y personal de salud la información necesaria para tratar los problemas tromboembólicos venosos identificados en la práctica clínica diaria.
Reseña histórica
Los primeros informes de la formación de un coágulo proceden de Hipócrates (460-337 a.C.) en el texto De carnibus y de Aristóteles (384-322 a.C.) en su obra Meteorológica; ambos postulaban que la trasformación del estado líquido al sólido se producía cuando la sangre caliente del cuerpo se exponía al frío3. Spencer Wells (1866) y Gunnar Bauer (1942) identificaron a las operaciones como factores de riesgo para la trombosis venosa, así como las fracturas de miembros inferiores. En 1810, Ferrier propuso la inmovilidad como factor predisponente. Armand Trousseau describió en 1886 la relación entre la trombosis y el cáncer, que en 1938 confirmó el trabajo de Sproul, quien demostró la elevada prevalencia del hallazgo de trombosis en las necropsias de pacientes fallecidos por neoplasias, en particular de páncreas4.
Enfermedad tromboembólica venosa
La trombosis venosa profunda (TVP) es una enfermedad común, afecta a 1% a 2% de la población, tiene una incidencia de 1 en 500 personas año, con una elevada morbilidad, y puede complicarse con una embolia pulmonar (EP)5. Debido a la complejidad del cuadro clínico, el diagnóstico puede retrasarse y producir falla del tratamiento; es fundamental la identificación temprana de la formación del trombo venoso para prevenir el compromiso respiratorio o la muerte por EP6.
La TVP es una importante complicación para pacientes quirúrgicos, ortopédicos e individuos con enfermedades crónicas como el cáncer. Luego del episodio inicial (agudo), los pacientes ese tornan propensos a la inflamación crónica de la pierna y al dolor, debido a que las válvulas de las venas pueden dañarse por el proceso trombótico, lo que induce hipertensión venosa y episodios recurrentes7. Algunos pacientes muestran ulceración de la piel y movilidad deficiente que impide una vida normal y activa8. Si la TVP y la EP se desarrollan como complicaciones de alguna enfermedad quirúrgica o médica, se eleva el riesgo de mortalidad, se prolonga la estancia hospitalaria y se incrementan los costos de atención a la salud9.
Existen diversos factores de riesgo para el desarrollo de TVP. En pacientes hospitalizados de todo tipo existe un riesgo hasta de un 25% de TVP y en pacientes posoperatorios la TVP aumenta hasta tasas de 40% a 60% cuando no se administra profilaxis. Datos recientes sugieren que la profilaxis adecuada reduce esta tasa hasta 1% (2%-3%)10. Algunas escalas pueden ser de utilidad clínica para identificar los factores de riesgo. La escala de Padua para pacientes hospitalizados y la de Caprini para pacientes posoperatorios pueden orientar acerca de las medidas correspondientes a seguir en cada caso. La escala de Caprini es la más utilizada para estratificar el riesgo de enfermedad trombótica y ha contribuido a establecer cuidados profilácticos y atenuar la incidencia de TVP y EP11.
Presentación clínica
La TVP comienza por lo regular en la pantorrilla y la obstrucción del flujo venoso conduce a edema y dolor con la activación posterior de la cascada de inflamación7. Muchos cuadros de TVP aislados en las venas de las pantorrillas se resuelven de modo espontáneo, lo que representa muy poca probabilidad de embolia y causa de EP8. Sólo el 25% de las TVP en las venas aisladas de la pantorrilla se extiende a las venas profundas más proximales y de éstas se calcula que el 50% puede ocasionar una EP9.
La forma clínica de la TVP puede variar, desde ser asintomática hasta presentarse con dolor, pesadez o calambres en la extremidad afectada12. La inflamación local o la decoloración de la extremidad afectada pueden acompañarse de múltiples signos y pruebas (signo de Michaelli, signo de Mahler, prueba de Homan, prueba de Loewenberg)13. A pesar del enfoque en la sensibilidad de los signos y las pruebas, no se ha diagnosticado de manera consistente o adecuada la TVP con precisiones diagnósticas cercanas al 50%14. Los diagnósticos diferenciales para TVP incluyen quiste de Baker, edema general, hematoma de pantorrilla, trombosis venosa superficial, trombosis venosa muscular, celulitis, erisipela y várices.
Entre otras afecciones sistémicas que pueden simular TVP pueden mencionarse la isquemia arterial aguda o venosa, obstrucción linfática, fractura de fémur, insuficiencia cardíaca congestiva, síndrome nefrótico, insuficiencia hepática o tumor de tejidos blandos15.
Diagnóstico
La exploración física y la historia clínica del paciente son pobres predictores independientes para TVP, por lo que la valoración siempre debe iniciar con la estratificación del riesgo y a continuación con pruebas complementarias, entre ellas dímero D y ecografía Doppler y, en casos limitados, venografía16.
En relación con la sensibilidad y especificidad de los hallazgos de la exploración clínica se han empleado diversas escalas para mejorar el rendimiento diagnóstico de la TVP (calificaciones de Oudega, Hamilton, Kahn, Constans, St. Andre, The Gagne)17, pero la escala de Wells (1995) es la más usada como instrumento para diagnosticar TVP (tabla 1). Esta escala clasifica a los pacientes en tres grupos: riesgo bajo (<0 puntos), intermedio (1-2 puntos) o alto (>3 puntos); según sean los puntos identificados como factores de riesgo, se ha dividió a los pacientes en alta y baja probabilidad (fig. 1)13. A pesar de una puntuación alta en la escala de Wells, se debe complementar con una prueba objetiva de imagen (ecografía compresiva, TAC, IRM)18. Para descartar el diagnóstico se admite el uso del dímero D para excluir con seguridad la TVP19.
Tabla 1 Escala de Wells
| Criterios | Puntuación |
|---|---|
| Cáncer activo (tratamiento quimioterapéutico en los seis meses previos o en tratamiento paliativo) | 1 |
| Parálisis, paresia o inmovilización con yeso de una extremidad | 1 |
| Reposo en cama > 3 días, operación previa mayor de 12 semanas con anestesia general o regional | 1 |
| Edema de la extremidad sintomática | 1 |
| Presencia de venas superficiales no varicosas | 1 |
| Dolor a la presión localizado en la distribución del sistema venoso profundo. | 1 |
| Tumefacción en toda la extremidad afectada | 1 |
| Aumento del perímetro > 3 cm respecto de la extremidad asintomática, 10 cm por debajo de la tuberosidad tibial | 1 |
| Antecedente de trombosis venosa profunda | 1 |
| Diagnóstico alternativo | -2 |
| Interpretación Probabilidad baja: 0 puntos Probabilidad moderada: 1-2 puntos Probabilidad alta: > 3 puntos | |
Adaptado de Dybowska M, et al.48
El dímero D es un fragmento proteico resultado de la disolución de la fibrina que por lo general se encuentra elevado en trastornos trombóticos; sin embargo, no es un marcador específico para TVP debido a que puede elevarse en afecciones no trombóticas (edad avanzada, embarazo, malignidad, traumatismo, operaciones, infección y anomalías inflamatorias)20. El punto de corte se ha calculado en 500 ng/ml para considerarse como prueba positiva. Schouten, et al.21 realizaron una revisión sistemática y un metaanálisis de estudios en pacientes de edad avanzada con sospecha de TVP, a los cuales sometieron a pruebas de dímero D con uso de valores de corte convencionales y ajustados por edad. El dímero D demostró ser una herramienta útil en combinación con una probabilidad clínica baja para la exclusión de tromboembolismo venoso en pacientes mayores, sin afectar la sensibilidad de la prueba diagnóstica. El uso del valor de corte del dímero D ajustado por edad (edad × 10 mg/L en pacientes > 50 años) puede aplicarse con facilidad en la práctica de laboratorio sistemática y tener un efecto inmediato en la práctica clínica.
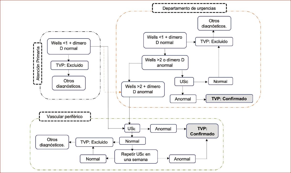
La conducta actual recomendada para el primer episodio de TVP incluye la evaluación de la escala de Wells en combinación con pruebas de dímero D de alta sensibilidad y ultrasonido de compresión22. Los pacientes de la categoría baja pueden someterse a una prueba de dímero D; si resulta negativa, se puede descartar razonablemente el diagnóstico de TVP. Si el valor de dímero D es elevado, o si se registra una puntuación intermedia o alta en función de la escala de Wells, debe solicitarse una ecografía de la extremidad inferior23.
De acuerdo con la puntuación en la escala de Wells se pueden seguir los siguientes pasos
Riesgo bajo (0): dímero D o ecografía de vena proximal.
-
Riesgo moderado (1-2): dímero D muy sensible; son preferibles la ecografía de vena proximal o la ecografía de cuerpo entero sobre otras modalidades.
-
Riesgo alto: no se indica una prueba de dímero D; debe realizarse una ecografía Doppler de la extremidad para valorar la TVP.
En los pacientes con una puntuación moderada o alta se solicita ultrasonido de compresión y, si es inicialmente negativo, se recomienda repetir la prueba con ultrasonido de compresión o una sensibilidad moderada o alta del dímero D en el seguimiento de una semana.
En pacientes de alto riesgo y sin acceso inmediato a ecografía puede ser razonable administrar una dosis única de heparina de bajo peso molecular y revalorar en las primeras 12 horas para la ecografía planificada24.
Ultrasonido
La ecografía Doppler venosa de las extremidades inferiores que incluye imágenes en modo B es la prueba de referencia para el diagnóstico en pacientes con alta probabilidad25. El flujo Doppler puede valorar la TVP en venas proximales con especificidad de 94% y sensibilidad de 90%20. Su rendimiento es menor en el plano sural para diagnosticar TVP distal. La ecografía con compresión positiva de la extremidad inferior es suficiente para justificar el tratamiento; no se recomienda la venografía para la confirmación26. La ecografía puede excluir de forma segura toda TVP distal proximal y sintomática25.
Los signos directos en favor de una TVP son: vena trombosada incompresible, imagen hipoecoica intraluminal (en caso de una TVP reciente), ausencia de flujo venoso, aumento del diámetro venoso (fase aguda) y engrosamiento de la pared venosa. Los signos indirectos de TVP son: pérdida de modulación, falta de modificación de calibre durante la maniobra de Valsalva, aumento pequeño del flujo venoso después de la compresión muscular en la pantorrilla, mayor flujo en las venas superficiales y colaterales profundos23. Se sugiere seguir el algoritmo diagnóstico de la institución presentado en la figura 2 como protocolo terapéutico de la TVP.
Tratamiento
El tratamiento para la TVP depende de diversos factores, como las causas, riesgos de sangrado, gravedad de los síntomas y preferencia del paciente. El objetivo principal es aliviar los síntomas agudos y disminuir el riesgo de recurrencia y el síndrome postrombótico. El reposo en cama no es apropiado; se recomienda la movilización temprana. Se debe realizar medición de la creatinina sérica al inicio del tratamiento para valorar la función renal y determinar la elección del anticoagulante27.
La administración de anticoagulantes es el pilar terapéutico de la TVP26. El tratamiento se divide en tres fases: fase aguda (5-10 días), fase de mantenimiento (3-6 meses) y fase extendida. Durante la fase aguda se recomienda el uso de heparina de bajo peso molecular (HBPM) o fondaparinux o heparina no fraccionada (HNF) para prevenir el riesgo de EP y reducir el de ETV; la HBPM y el fondaparinux son el tratamiento de primera línea para la TVP por la mayor facilidad de administración, no se requieren ajuste a los tiempos de coagulación y tiene menos riesgo de trombocitopenia inducida por la heparina28-31. La HNF se prefiere en pacientes programados para trombólisis debido a su vida media más corta, facilidad de vigilancia y posibilidad de antagonismo con la protamina. La HNF también está indicada en pacientes con insuficiencia renal grave (depuración de creatinina <30 ml/min)32.
Después del quinto día se superponen con los antagonistas de la vitamina K; las heparinas o el fondaparinux pueden suspenderse una vez que INR oscile entre 2 y 3. Los inhibidores del factor Xa (rivaroxabán, apixabán y edoxabán) se han introducido para el tratamiento de la TVP33. El tiempo del tratamiento oral depende de la presentación del paciente, antecedentes de TVP y estado del enfermo34 (tabla 2).
Tabla 2 Comparación de anticoagulantes orales disponibles
| Rivaroxabán | Apixabán | Edoxabán | Dabigatrán | |
|---|---|---|---|---|
| Mecanismo | Inhibidor Xa | Inhibidor Xa | Inhibidor X | Inhibidor de trombina |
| Vida media | 9-13 h | 8-15 h | 9-11 h | 2-17 h |
| Excreción renal | 66% | 25% | 35% | 80% |
| Dosis de prevención | 10 mg/día | 2.5 mg/12 h | - | 150-220 mg/día |
| Dosis de tratamiento | 150 mg/12 h x 21 días, luego 20 mg/día | 5 mg/12 h | 60 mg/día | 15 mg/12 h |
| Dosis de inicio | Desde el inicio | Desde el inicio | HBPM 5 días antes Sin puente | Puente de HBPM |
| Reversión | Andexanet | - | - | Idarucizumab |
Berkovits A, Mezzano D. Nuevos anticoagulantes orales: actualización. Revi Chil Cardiol. 2017;36:(3):254-263.
Las nuevas recomendaciones internacionales para el tratamiento de ETV en pacientes con cáncer (Lancet Oncology, 2019) recomiendan el uso de HBPM como tratamiento inicial de ETV en pacientes con cáncer con una depuración de creatinina ≥ 30 ml/min. En pacientes sin alto riesgo de hemorragia gastrointestinal o genitourinaria, el rivaroxabán o el edoxabán (después de cinco días de anticoagulación parenteral) también pueden usarse para el tratamiento inicial de ETV en pacientes con cáncer con depuración de creatinina ≥ 30 ml/min. La colocación de un filtro en la vena cava se puede considerar como tratamiento inicial de la ETV en caso de contraindicación de los anticoagulantes o recurrencia de la EP a pesar del tratamiento anticoagulante óptimo en pacientes con cáncer. Se recomienda la valoración periódica de las contraindicaciones y los anticoagulantes deben reanudarse tan pronto como sea seguro su uso. Las recomendaciones para el tratamiento de mantenimiento (< 6 meses) y el tratamiento de largo plazo (> 6 meses) de ETV en pacientes con cáncer incluyen el uso de HBPM. Los anticoagulantes orales se recomiendan para el tratamiento de la ETV en pacientes con cáncer con depuración de creatinina ≥ 30 ml/min en ausencia de interacción farmacológica y alteración de la absorción gastrointestinal. Deben emplearse con precaución en casos de cáncer digestivo, especialmente tumores del tracto digestivo superior, dado el riesgo alto de sangrado con el edoxabán y el rivaroxabán. Las HBPM o los anticoagulantes orales deben administrarse durante un mínimo de seis meses para tratar la ETV formada en pacientes con cáncer. Después de seis meses de tratamiento, la decisión de continuar o interrumpir los anticoagulantes debe basarse en una valoración individual de la relación beneficio-riesgo, seguridad, preferencia del paciente y actividad del tumor35.
Complicaciones de la TVP
El síndrome postrombótico (SPT) aparece en una proporción de 20% a 50% luego de un episodio de TVP36. Los síntomas pueden incluir pesadez en las piernas, dolor, calambres, prurito y parestesias37. Los signos objetivo pueden incluir edema pretibial, induración de la piel, hiperpigmentación, venas ectásicas, úlceras y compresión dolorosa de la pantorrilla. Los factores de riesgos para el desarrollo de SPT incluyen TVP proximal extensa, TVP recurrente ipsolateral y tratamiento de anticoagulación ineficaz o nulo38. Otras complicaciones poco frecuentes pero catastróficas son la flegmasía cerulea dolens (FCD) y la flegmasía alba dolens (FAD), y la TVP fulminante de la extremidad. La FCD incluye el flujo arterial obstruido causado por la elevación de las presiones compartimentales39.
Tratamiento invasivo
Trombectomía venosa
Es un procedimiento quirúrgico indicado para pacientes en quienes no es posible realizar la trombólisis por catéter. Se lleva a cabo bajo anestesia general y previa organización del trombo. El abordaje se efectúa a través de la vena femoral y creación de una fístula arteriovenosa para aumentar el flujo de la vena trombectomizada. Se debe practicar la flebografía postrombectomía. La extracción quirúrgica del trombo venoso debe considerarse en los pacientes con trombosis ileofemoral extensa en quienes la pérdida de la extremidad es inminente, como en los casos de FCD. Una contraindicación es el caso de pacientes con TVP sin afección ileofemoral o con alto riesgo quirúrgico. Se ha documentado una retrombosis temprana hasta en el 13% de los casos. La eficacia del procedimiento puede mantenerse un 75% en cuatro años40.
Trombólisis
Los fármacos trombolíticos actúan para disolver los coágulos de sangre al activar al plasminógeno. Esto crea una enzima denominada plasmina que rompe los enlaces entre las moléculas de fibrina y que forman los coágulos sanguíneos. Los medicamentos pueden administrarse de modos sistémico a través de una vena periférica, locorregional por una vena cercana al coágulo o directo mediante un catéter al trombo oclusivo. El último método se dirige más directamente al plasminógeno dentro del coágulo y se ve afectado por inhibidores potenciales en la circulación. Los principales fármacos suministrados son la estreptocinasa, la urocinasa y el activador del plasminógeno tisular (TPA). El riesgo de inducir hemorragias con trombolíticos ha sido el factor más importante que limita su uso en pacientes con TVP41.
Filtro de vena cava
En pacientes con ETV y contraindicación para anticoagulación, diversas sociedades (American Heart Association, Society of Interventional Radiology, American College of Radiology, entre otras) recomiendan la colocación de un filtro de vena cava (FVC)42. El procedimiento se lleva a cabo por intervencionismo con el empleo de una guía por imagen, en el cual se inserta un catéter a través de la piel dentro de una vena en el cuello (yugular interna) o en la parte superior de la pierna (femoral), hasta avanzar a la vena cava inferior en el abdomen. Se inyecta un material de contraste dentro de la vena para determinar si se localizó correctamente el FVC. Luego se coloca el FVC a través del catéter y dentro de la vena. Una vez que se halla en la posición correcta, se libera el filtro y ello hace posible que se expanda y se adhiera a las paredes del vaso sanguíneo43.
Las indicaciones para colocar un FVC son la contraindicación para la anticoagulación (enfermedad vascular cerebral, operación mayor), complicación por la anticoagulación y fracaso del tratamiento anticoagulante. Otras indicaciones para su colocación son los pacientes politraumatizados graves y parapléjicos de forma profiláctica, embolia arterial paradójica por un defecto en el tabique interauricular, preoperatorio de intervenciones de alto riesgo, como en la cirugía de cadera, con aparentes buenos resultados; sin embargo, su alto costo y la falta de unanimidad en los hallazgos no lo hacen aconsejable como medida sistemática44.
Trombectomía farmacomecánica
En el contexto de una TVP, las áreas de mayor importancia son los territorios proximales: ileofemoral y axilosublcavio. El síndrome postrombótico (SPT) aún se desarrolla a pesar de un adecuado abordaje en el tratamiento agudo de la TVP. Este síndrome produce con frecuencia un deterioro de la calidad de vida. La trombólisis farmacológica dirigida por catéter, que elimina rápidamente el trombo venoso agudo, puede reducir la frecuencia de SPT. Las técnicas para la eliminación del trombo pueden ser de varios tipos: trombólisis asistida por catéter, trombectomía mecánica o una combinación de ambas, la trombectomía farmacomecánica45.
La trombectomía mecánica ha demostrado ser exitosa por sí sola sin la necesidad de la trombólisis dirigida por catéter. Sin embargo, la trombólisis en conjunto con la trombectomía mecánica (trombectomía farmacomecánica) obtiene mejores resultados y mejora en grado significativo la eliminación del trombo (62% en conjunto vs 26% por sí sola), por lo que se ha consensuado utilizar ambas a menos que exista una contraindicación para la trombólisis46.
En el estudio ATTRACT se incluyeron 692 casos, sin encontrar diferencia estadísticamente significativa en el desarrollo de síndrome postrombótico en pacientes llevados a trombólisis farmacomecánica en comparación con los que sólo recibieron anticoagulación (46% vs 48%). Sin embargo, la calidad de vida de estos últimos sí tiene diferencia significativa respecto de los llevados a trombólisis farmacomecánica47.
Conclusión
El diagnóstico de trombosis venosa profunda se integra a través de un adecuado interrogatorio y sospecha clínica.
La escala de Wells puede emplearse para clasificar a los pacientes con factores de riesgo y la existencia o no de un diagnóstico alternativo.
El dímero D indica la necesidad de realizar una ecografía Doppler para establecer un diagnóstico.
La flebografía se considera la norma de referencia para el diagnóstico definitivo y se reserva para casos específicos.
Los anticoagulantes a dosis terapéuticas constituye la piedra angular para el tratamiento de la trombosis venosa profunda.
El tratamiento invasivo se centra en dos posibilidades: extracción del trombo e interrupción de la vena cava inferior.










nueva página del texto (beta)




