Introducción
En México, a partir de agosto de 2021, cuando la pandemia del covid-19 dejó de representar una amenaza, se dio inicio al retorno a las clases presenciales, aunque la Secretaría de Educación Pública (SEP) informó que dicho proceso sería voluntario y proporcionó una guía para el retorno responsable y ordenado a las escuelas. En el estado de Guerrero, las escuelas siguieron este protocolo, y los estudiantes asistieron de manera escalonada.
Por ejemplo, en el Colegio de Bachilleres plantel número 2, se organizó el regreso de tal manera que cada grado asistiera en días distintos. Después de tres meses, comenzaron a asistir dos días a la semana, alternando entre clases presenciales y virtuales sincrónicas. Luego, a medida que los casos de contagio en el estado disminuían y se relajaban algunas medidas sanitarias, se retornó al cien por ciento de clases presenciales.
Esto provocó que la plataforma de videollamadas Meet dejara de ser utilizada tanto por docentes como por alumnos, y muchos docentes dejaron de utilizar Classroom debido a que algunos alumnos tenían dificultades para conectarse a internet (Docente, comunicación personal, 2023).
En el Telebachillerato Comunitario 121, el retorno a clases después de la pandemia también fue escalonado. Los tres grados, cada uno con un solo grupo, asistieron a clases presenciales los lunes, miércoles y viernes, ya que los grupos eran pequeños y podían asistir en su totalidad. Los martes y jueves, cuando no tenían clases presenciales, se dedicaban a realizar las tareas que se enviaban por WhatsApp.
Sin embargo, una vez que el gobierno del estado permitió el regreso a clases sin restricciones de aforo, las plataformas para clases virtuales como Google Meet y Zoom dejaron de utilizarse por completo debido al costo que representaba para los alumnos comprar tarjetas de datos móviles (Coordinadora del Telebachillerato 121, comunicación personal, 2023).
Desigualdades de los estudiantes durante la modalidad virtual
La modalidad virtual ha puesto de relieve las desigualdades educativas, no solo en los sectores rurales. Aunque la Organización de las Naciones Unidas para la Educación, la Ciencia y la Cultura confirma que los estudiantes que carecen de acceso a la digitalización son los más afectados, en algunas localidades con facilidad de conectividad, los estudiantes enfrentaron otras limitaciones, como la preparación del equipo directivo, la formación docente, la falta de infraestructura y otros recursos, lo cual ha contribuido a la deserción escolar (Unesco, 2022).
A esta realidad, Wirth et al. (2016, citados por González Fernández et al., 2023) añaden el analfabetismo digital, ya que los estudiantes de escuelas rurales utilizan la computadora principalmente de manera repetitiva, mientras que los estudiantes de altos ingresos la utilizan para la resolución de problemas. Esta desigualdad digital afecta desproporcionadamente a los menos favorecidos por la tecnología, quienes aprenden menos y están en mayor riesgo de deserción y abandono escolar (Rama, 2020).
Situación de los estudiantes durante las clases virtuales en México
De acuerdo con los resultados del Instituto Nacional para la Evaluación Educativa (2019), en México, el 32 % de las escuelas de educación básica se ubican en comunidades rurales, donde muchas carecen de instalaciones y recursos básicos necesarios; por ejemplo, no tienen agua potable ni electricidad, carecen de butacas donde los alumnos puedan estudiar cómodamente, no disponen de sanitarios y, por supuesto, tampoco cuentan con computadoras.
Según la Encuesta Nacional sobre Disponibilidad y Uso de Tecnologías de la Información en los Hogares del Instituto Nacional de Estadística y Geografía (Inegi) (2020), Guerrero es el segundo estado de México con el menor porcentaje de hogares que disponen de computadora, con apenas un 27.8 %, mientras que la media nacional es del 44.2 %. En cuanto al acceso a internet, solo el 47.1 % de los hogares en Guerrero tienen este servicio, en comparación con el 84.0 % que cuentan con televisión.
La educación híbrida como la nueva modalidad
Las tecnologías de la información y comunicación (TIC) constituyen una parte crucial de los cambios económicos, sociales y tecnológicos que están ocurriendo en la actualidad. De hecho, los importantes avances tecnológicos obligan a las instituciones educativas a sumergirse en la era digital, ya que la integración de las TIC en la educación permite enriquecer, transformar y complementar la experiencia académica del alumnado (Salmerón Navarro, 2022). Con la pandemia, no solo se revalorizó la importancia de la educación presencial, sino que también comenzó a tomar forma un modelo educativo que combina la enseñanza presencial y a distancia, tanto sincrónica como asincrónica para adaptarse a los objetivos y contenidos de aprendizaje establecidos (Rama, 2020).
Ante esta realidad, la educación híbrida se convirtió en una herramienta indispensable para continuar con las actividades formativas (Soletic, 2021), ya que permite diversificar los espacios y los tiempos para el trabajo individual, grupal e incluso para las tutorías. Estudios realizados han confirmado que el aprendizaje combinado ha dado resultados positivos en los estudiantes, pues les ayuda a planificar y mejorar su aprendizaje, al tiempo que reduce la tasa de fracaso (Kavitha y Jaisingh, 2019). Este enfoque proporciona a los estudiantes cierta autonomía en su proceso de aprendizaje, ya que les brinda la oportunidad de manejar los contenidos de manera independiente y de comprenderlos desde diferentes perspectivas (Turpin, 2018).
Sin embargo, si bien la educación híbrida ofrece nuevos modelos flexibles, atractivos y adaptables a las necesidades de los estudiantes, también se requiere el desarrollo de infraestructura y herramientas tecnológicas que tomen en cuenta las características socioculturales de cada localidad. En pocas palabras, se deben proponer políticas públicas y proyectos que reduzcan las brechas digitales (Secretaría de Educación Pública, 2021).
En México, el experto en educación y doctor en pedagogía Díaz Barriga (2021) sostiene que la escuela tal como la conocíamos antes de la pandemia ya no existirá más, por lo que la educación híbrida parece ser la opción adecuada para la nueva normalidad. No obstante, no se aclara adecuadamente cómo se concibe este modelo, aunque se menciona que en el estado de Puebla ya se ha propuesto este enfoque educativo. Pero no solo los expertos en educación prevén la necesidad de las tecnologías dentro del aula; el Programa de Conectividad en Sitios Públicos, promovido por la Secretaría de Comunicaciones y Transporte (2023), tiene como objetivo contribuir al logro de la cobertura universal de Internet gratuito, especialmente en aquellos lugares ubicados dentro de las localidades de atención prioritaria de cobertura social.
Los problemas ante la nueva modalidad híbrida
Vivimos en un periodo de la historia humana donde las TIC tienen una gran relevancia en todos los ámbitos de la vida, incluida la educación, lo cual quedó en evidencia con la llegada de la pandemia. En tal sentido, los expertos en educación y tecnología constantemente mencionan que ya no es posible llevar a cabo el proceso de enseñanza-aprendizaje sin hacer uso de las TIC, por lo que la modalidad híbrida parece ser la mejor estrategia para llevar a cabo la transformación educativa.
Sin embargo, la realidad de los países en vías de desarrollo dista mucho de la utopía tecnológica-educativa a la que se aspira, ya que la educación mediada por tecnología emergente contribuye al aumento de la desigualdad educativa y expone claramente las brechas en infraestructura, conectividad y acceso tanto para el profesorado como para el estudiantado (Ruiz, 2020).
Otro problema resultante del trabajo en clases virtuales durante la pandemia ha sido el logro en el aprendizaje. Estudios muestran que el maestro volvió a ser el actor principal, no hubo discusiones en clase y no se produjo el aprendizaje experiencial; por lo tanto, los estudiantes afirmaron que el trabajo escolar durante la pandemia no fomentó el pensamiento crítico, sino que promovió el aprendizaje memorístico (Advance Illinois, 2020). Esto significa que la tecnología, por sí misma, no garantiza que el alumno aprenda, pues es el docente quien debe fungir como guía y orientador, siempre y cuando tenga las competencias necesarias para desarrollar material didáctico mediante el uso de plataformas digitales (Guerrero, citado por Navarrete Cueto y Flores Peña, 2021).
Es evidente que actualmente no existe ninguna política pública que establezca la obligatoriedad de la modalidad híbrida; sin embargo, el rápido desarrollo de la tecnología y la experiencia de los actores del sistema educativo en el trabajo virtual aseguran la pronta llegada de esta modalidad. Por lo tanto, la pregunta guía para este trabajo fue la siguiente: ¿cuáles son las condiciones en las que se encuentran los estudiantes de dos escuelas públicas para adaptarse a esta nueva modalidad?
Las dos escuelas de nivel medio superior públicas seleccionadas fueron el Colegio de Bachilleres (situado en la ciudad) y el Telebachillerato Comunitario 121 (ubicado en un área rural), ambos pertenecientes al municipio de Acapulco, Guerrero. El objetivo fue evaluar las necesidades sociales y académicas de los estudiantes para adaptarse al trabajo con la modalidad híbrida a partir de la experiencia obtenida durante la pandemia del covid-19.
Materiales y métodos
Se optó por el paradigma cualitativo debido a que el interés se enfocó en comprender las experiencias profundas de los estudiantes -incluyendo sus descripciones, creencias, emociones y sentimientos- mientras trabajaban con la modalidad virtual durante la pandemia (Aguirre García y Jaramillo Echeverri, 2012). A través de esta aproximación, es posible explorar la disposición económica y académica que tienen los estudiantes para trabajar con la modalidad híbrida.
Método
Se empleó el método fenomenológico para estudiar los sucesos como son experimentados, vividos y percibidos por los estudiantes. En este sentido, las entrevistas fueron el instrumento adecuado para obtener una comprensión profunda de la realidad de los sujetos. Asimismo, se diseñó una pregunta guía que permitió a los participantes expresar abiertamente sus experiencias. Para formular esta interrogante, se tuvieron en cuenta los objetivos del estudio y las contribuciones teóricas señaladas en el marco teórico, lo cual dio el siguiente resultado: ¿cómo viviste las clases virtuales y las clases híbridas durante la pandemia? A partir de las respuestas de los estudiantes, se plantearon otros cuestionamientos para enriquecer el estudio.
Participantes
Los participantes en este estudio fueron 15 estudiantes: 5 de ellos provenientes del Telebachillerato Comunitario 121, y 10 del Colegio de Bachilleres plantel 2. El criterio de selección utilizado fue el de informantes clave, ya que los estudiantes de ambas escuelas de nivel medio superior habían asistido a clases virtuales durante cuatro semestres, lo que les permitió proporcionar información completa, profunda y fiable. Es importante señalar que las escuelas reciben estudiantes tanto de la comunidad donde están ubicadas como de otras cercanas, algunas de las cuales se hallan en condiciones más precarias.
Los participantes son menores de edad, y el acercamiento con ellos se llevó a cabo a través de los coordinadores de las escuelas. Las entrevistas se realizaron durante sus horarios de clases. Tanto a los coordinadores como a los participantes se les proporcionó una explicación detallada sobre la investigación, se les explicó su importancia, se les aseguró el anonimato de los participantes y se les ofreció la oportunidad de revisar los resultados si así lo deseaban para realizar comentarios. Además, se entrevistó a la coordinadora del Telebachillerato Comunitario y a una docente del Colegio de Bachilleres para obtener información sobre cómo se trabajó durante y después de la pandemia.
Análisis de datos
Para el análisis de datos, se aplicó la teoría fundamentada utilizando el análisis por categorías emergentes. Asimismo, se empleó la codificación abierta, axial y selectiva para interpretar los datos y se utilizó el software Atlas.ti v23 para organizar y analizar la información recopilada.
Resultados
Se generó un total de 198 códigos, los cuales abordaban una variedad de temas que iban más allá de los problemas económicos, materiales y el analfabetismo digital. Estos códigos se organizaron en ocho grupos (figura 1), de los cuales se formaron diversas redes.
A continuación, se presentan las redes que se crearon. En la figura 2. La red corresponde a las dificultades económicas a las que se enfrentaron los estudiantes durante las clases virtuales.
Respecto a los problemas económicos, los estudiantes comentaron lo siguiente:
“Como yo trabajaba, pues se me hacía pesado (Simoney Ortiz, comunicación personal, 2023). Algunos más declararon que “se gastaban muchos los megas y así tenía que reunirme con algunos compañeros para poder ponerle mega al teléfono para que podamos entre todos escuchar la clase” (Lizeth Dorantes, comunicación personal, 2023).
En la Figura 3, se presentan las opiniones de los alumnos respecto a las dificultades que tuvieron durante las clases virtuales.
Al respecto, afirmaron que las clases eran difíciles y aburridas, además de que los docentes “a veces te llenaban de información” (Sofía Vázquez, comunicación personal, 2023) y les dejaban poco tiempo para entregar las tareas. También aseguraron que la asistencia a clases virtuales eras pocas: “Éramos muy pocos los que asistíamos a las clases” (Carlos Moisés, comunicación personal, fecha).
En relación con el trabajo en equipo, los entrevistados comentaron: “Casi no hubo trabajo en equipo porque éramos muy pocos los que asistíamos a las clases” (Carlos Moisés, comunicación personal, 2023).
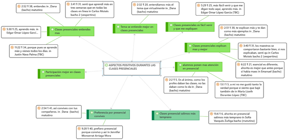
Los alumnos señalan las experiencias positivas que les ha dejado trabajar en la presencialidad (Figura 4).
Estos aspectos positivos de las clases presenciales, se agruparon en dos tipos:
Aspectos relacionados con el proceso de enseñanza y aprendizaje: “Los alumnos participan más” (Dana, comunicación personal, 2023), “entienden más” (Dana, Comunicación personal, 2023), “es más fácil venir y que me expliquen” (Edgar López, comunicación personal, fecha) y “los alumnos ponen más atención” (Dana, comunicación personal, 2023).
Señalan que hay más convivencia con los compañeros y más comodidad con el horario.
El regreso paulatino a clases también dejó experiencias a los estudiantes, cuando se trabajaron en la modalidad híbrida (Figura 5).
A continuación se presentan la manera en que se trabajaron las clases hibridas:
“Empezamos a venir un día a la semana” (Fátima Molina, comunicación personal, 2023); “los días lunes venían los primeros semestres, después los martes y miércoles venían los segundos semestres, los jueves y viernes venían los quintos semestres” (Carlos Moisés, comunicación personal, 2023). “Hubieron obviamente clases híbridas, hubieron días en los que sí teníamos que venir a presencial, había días en los que teníamos que estar en clases en línea” (Daniel Valladares, comunicación personal, 2023).
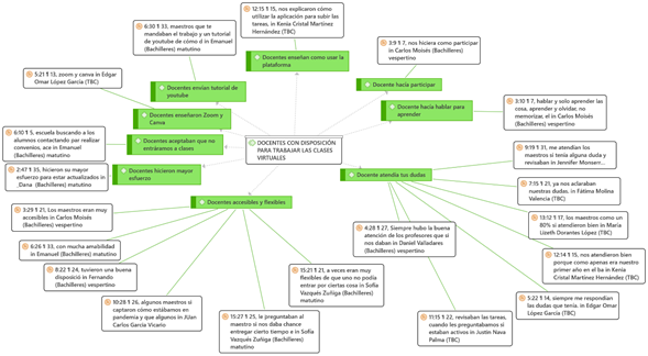
En la figura 6 se puede observar la percepción positiva que los alumnos tuvieron de sus maestros durante las clases virtuales.

Fuente: Elaboración propia
Figura 6 Red de docentes con disposición para el trabajar las clases virtuales
Los entrevistados afirmaron lo siguiente: “Siempre hubo una buena atención de los profesores” (Daniel Valladares, comunicación personal, 2012), “nos atendieron bien” (Cristal Martínez, comunicación personal, 2023), “siempre me respondían las dudas que tenía, comunicación personal, 2023), “me atendían los maestros si tenía alguna duda” (Monserrat Arriaga, comunicación personal, 2023), “los maestros eran muy accesibles” (Carlos Moisés, comunicación personal, 2023).
En la Figura 7, se presenta la percepción negativa que tuvieron los alumnos sobre la conducta de sus maestros.
“algunos profesores no daban sus clases” (Daniel Valladares, comunicación personal, 2023), “algunos maestros les daba igual y pues te dejaban mucha tarea” (Dana, comunicación personal, 2023), “No estaban muy dispuestos a ayudarnos” (Simoney Ortíz, comunicación personal, 2023).
A partir de la experiencia que tuvieron los alumnos durante las clases híbridas, se pudo elaborar la red que aparece en la Figura 8, en la que se comparan los aspectos positivos y los aspectos negativos.

Fuente: Elaboración propia
Figura 8 Red de preferencias, beneficios y aspectos negativos de las clases híbridas
Los alumnos describen los aspectos negativos: “No tomábamos clases” (Edgar López, comunicación personal, 2023), “mucho gasto por muchas horas” (Simoney Ortiz, comunicación personal, 2023), “las clases híbridas te quitan el contacto con los demás” (Emanuel Linara, comunicación personal, 2023).
En cuanto a las preferencias y beneficios de las clases híbridas, los alumnos comentaron que “prefieren las clases híbridas” (Fátima Molina, comunicación personal, 2023), “beneficia a los que trabajan” (Emanuel Linara, comunicación personal, 2023), “las clases híbridas me permiten organizarme” (Simoney Ortiz, comunicación personal, 2023).
Finalmente, en la Figura 9, se presentan las propuestas de los alumnos para trabajar la modalidad híbrida.
Algunos de los comentarios de esta propuesta fueron los siguientes:
“Me gustaría que fuera opcional” (José Linara, comunicación personal, 2023), “ir primero a presencial y también apoyarme con la modalidad en línea, complementar” (Kenia Martínez, comunicación personal, 2023), “me gustaría que los profes usaran programas innovadores” (Juan Carlos García, comunicació personal, 2023), “me gustaría que los profes usaran programas innovadores” (Juan Carlos García, comunicación personal, 2023).
Discusión
El modelo educativo híbrido, propuesto como el enfoque educativo pospandemia, exige equipo, accesibilidad y habilidades en el manejo de las TIC. Por tal motivo, para los estudiantes de bajos recursos económicos esta modalidad representa dificultades en términos de acceso a recursos digitales, como la incapacidad para contratar servicios de internet o adquirir dispositivos móviles o computadoras. Específicamente, los alumnos del Telebachillerato Comunitario 121, que residen en una comunidad rural y tienen un nivel económico muy bajo, fueron los más afectados por estas limitaciones digitales, lo que pone de manifiesto las brechas en infraestructura, conectividad y acceso tanto para el profesorado como para el alumnado (Ruiz, 2020).
Por otra parte, cuando los estudiantes de ambas escuelas describen la actuación de los docentes en el proceso de enseñanza en la modalidad virtual, hacen referencia no solo a las herramientas utilizadas y las tareas asignadas, sino también al aburrimiento, la falta de atención y la dificultad para aprender al no contar con la presencia física del docente.
Estas situaciones demuestran que los estudiantes, como señala Turpin (2018), no han logrado trabajar de manera autónoma, aspecto esencial sobre el cual se debe sustentar la modalidad híbrida. Asimismo, los docentes carecen de conocimientos sobre tecnologías educativas, lo que ha impedido que las clases sean dinámicas y ha dificultado aún más el aprendizaje de los estudiantes. Además, no se han aprovechado al máximo los recursos de aprendizaje virtuales, lo que ha llevado a la sustitución de componentes de la docencia tradicional por nuevas formas de trabajo docente (Rama, 2020).
Para los estudiantes, el aprendizaje resulta más efectivo durante la modalidad presencial, ya que el trabajo virtual no arrojó los resultados positivos descritos por Kavitha y Jaisingh (2019), quienes indican que el aprendizaje combinado facilita la planificación y aumenta el rendimiento académico.
Por otro lado, los entrevistados afirmaron no haber recibido clases sincrónicas, y otros docentes se limitaron a impartir clases magistrales donde no se incentivaba la participación, el intercambio de ideas ni el debate entre los estudiantes. En su lugar, asignaron una gran cantidad de tareas y trabajos prácticos que debían subirse a la plataforma. Es decir, algunos docentes promovieron y reforzaron la memorización.
En las clases virtuales, el maestro volvió a ocupar el papel principal, y no se llevaron a cabo discusiones en clase ni se fomentó el aprendizaje experiencial (Advance Illinois, 2020). En otras palabras, los docentes mantuvieron el mismo rol principal que tenían antes de la pandemia, por lo que relegaron al alumno a un papel secundario como simple receptor pasivo de información (Guerrero, 2019, citado por Navarrete y Flores, 2021).
Conclusiones
Las conclusiones se estructuraron en torno a las tres barreras que han contribuido a las disparidades sociales entre los estudiantes durante la pandemia, ya que a partir de ellas surgieron otras reflexiones y propuestas. En primer lugar, se identifica la barrera económica, pues se evidencian las carencias y dificultades enfrentadas por los estudiantes, tales como problemas de ingresos económicos en sus familias, la falta o irregularidad en los servicios públicos (como la electricidad) y la ausencia de espacios adecuados dentro del hogar para participar en clases virtuales sin distracciones (como ruidos internos y externos, presencia de familiares y molestias como mosquitos). Estos desafíos han sido los principales obstáculos que han contribuido a aumentar la brecha económica entre los estudiantes.
En lo que respecta a la barrera material, algunos estudiantes del Colegio de Bachilleres plantel 2 enfrentan dificultades al no contar con una computadora (herramienta más adecuada para el trabajo académico), por lo que se ven obligados a utilizar sus teléfonos celulares. Por otro lado, los estudiantes del Telebachillerato 121 se enfrentan al problema de no tener acceso a servicios de internet en sus hogares, y muchos ni siquiera disponen de un teléfono celular o una computadora. Esta marcada diferencia destaca una vez más el nivel de desventaja en el que se encuentran los estudiantes de una escuela rural.
Por otra parte, se puede indicar que el rechazo hacia la educación virtual también se debe a la falta de alfabetización digital, tanto por parte de los docentes como de los alumnos. Lamentablemente, esta situación conduce a que ambos actores sociales continúen trabajando de manera tradicional, donde el alumno sigue dependiendo completamente de las indicaciones del docente. Esta barrera perpetúa un proceso de aprendizaje memorístico y limita las oportunidades de desarrollar un pensamiento crítico y autónomo. En pocas palabras, la predominancia de la exposición del maestro en el contexto virtual ha llevado a que algunos alumnos experimenten aburrimiento, somnolencia y distracciones.
Para abordar las barreras económicas y materiales se propone que, una vez implementada la modalidad híbrida en las escuelas, estas cuenten con los recursos tecnológicos necesarios, como aulas equipadas con computadoras e internet para que los alumnos dispongan de un espacio adecuado para realizar las actividades virtuales correspondientes a dicha modalidad.
Respecto a la barrera digital y al estilo de aprendizaje y enseñanza, es fundamental enfocarse en crear una cultura que promueva el uso de las nuevas tecnologías de la información, comunicación, conocimiento y aprendizaje digital (TICCAD). Sin embargo, antes de ello, es crucial que los docentes aprendan a desempeñar el papel de guías o facilitadores del aprendizaje en lugar de ser considerados como los únicos poseedores del conocimiento absoluto.
Futuras Líneas futuras de investigación
Este trabajo representa una oportunidad para la reflexión ante la nueva modalidad educativa. Por un lado, brinda la posibilidad a los diversos actores sociales, como directivos, docentes, padres de familia y estudiantes, para identificar y reconocer sus debilidades y necesidades, lo cual les permitirá proponer soluciones y comenzar a prepararse para afrontar este nuevo cambio tecnológico. Por otro lado, puede servir como una guía para futuras investigaciones que evalúen las condiciones de las escuelas públicas frente a la implementación de la modalidad híbrida.










nueva página del texto (beta)










