Introducción
Generalidades
En la actualidad México presenta un fenómeno de transición epidemiológica, caracterizado por estar presente en todo el país y mostrar que se tiene presencia de problemáticas de salud causadas tanto por deficiencias alimentarias como por excesos en la alimentación, aumentando, entre otros, la probabilidad de padecer alteraciones en el metabolismo a edades tempranas y enfermedades crónicas no transmisibles (González et al., 2015). Dicha probabilidad ha incrementado a nivel nacional en los últimos años debido al alto consumo poblacional de alimentos procesados y ultra procesados, los cuales, son alimentos que son clasificados como no recomendables para un consumo cotidiano, pero que poseen un papel relevante en el acceso a la alimentación para grandes sectores de la población, así como también una relación con la tradición y cultura, como lo son por ejemplo: las carnes procesadas, entre las cuales encontramos a los embutidos cárnicos como la longaniza (Arana et al., 2012; Secretaría de Salud et al., 2018). Además, estos alimentos son señalados por las entidades de salud (como la Secretaría de Salud y el Instituto Nacional de Salud Pública de México), como alimentos no recomendables para consumo cotidiano debido a su asociación con enfermedades como la obesidad, sobrepeso (Martí et al., 2021) y la prevalencia de enfermedades crónicas no transmisibles (González et al., 2015).
Lo anterior, es de interés implícito dentro de lo que se ha planteado atender en la Agenda 2030 para el desarrollo sostenible de la Organización de las Naciones Unidas (ONU), particularmente en su objetivo de desarrollo sostenible 2: hambre cero, que consiste principalmente en temas de seguridad alimentaria, e implica que los países miembros de la ONU, realicen actividades para reducir la cantidad de personas que no tiene acceso suficiente a los alimentos y padecen hambre (650 millones de personas); y el objetivo de desarrollo sostenible 3: salud y bienestar, que indica que “garantizar una vida sana y promover el bienestar en todas las edades es esencial para el desarrollo sostenible” (NU, 2022). Por ende, dentro del objetivo general de este trabajo que está centrado en comprender y aplicar los criterios del Design Thinking en el emprendimiento para el diseño de alimentos con mejores características en materia de nutrición y salud bajo un enfoque sustentable, se busca fomentar una alimentación más nutritiva y saludable al alcance de la mayoría de la población de México, sobre todo de la más vulnerable, para participar dentro de las actividades que pueden contrarrestar la presencia del fenómeno de transición epidemiológica en el país, y al mismo tiempo apoyar en la concreción global de los objetivos de desarrollo sostenible 2 y 3 de la Agenda 2030 de la ONU.
Antecedentes
Sobrepeso y obesidad en la población adulta de México
De acuerdo con la Encuesta Nacional de Salud y Nutrición (ENSANUT) en 2018 (encuesta que se realiza cada 6 años), el consumo de alimentos no recomendados para consumo cotidiano es alto en la población adulta de México, puesto que, dentro de sus resultados se señala que más del 80% de la población adulta en el país consume frecuentemente alimentos como las bebidas azucaradas no alcohólicas (como los refrescos y las bebidas energizantes), y más de 20% consume de forma cotidiana comida rápida y antojitos mexicanos (como los tacos, entre otros), tanto en zonas urbanas como rurales. Por otro lado, dentro de la misma encuesta se indica que más del 75% de las mujeres adultas y más del 73% de los hombres adultos padecen sobrepeso u obesidad.
Estas condiciones de salud, pueden desencadenar enfermedades crónicas no trasmisibles como: hipertensión arterial, enfermedades cardiacas, diabetes mellitus tipo 2, falla renal, entre otras con un alto costo social causado principalmente por la disminución de aportaciones económicas dentro y fuera del núcleo familiar, los gastos realizados por cuidados de familiares enfermos y los generados por sus fallecimientos, y el costo derivado de la atención médica requerida y recibida dentro de los centros de salud públicos (Secretaría de Salud et al., 2018). No obstante, de no participar en acciones que permitan disminuir los factores que forman parte de la tendencia de consumo elevado de alimentos no recomendados para consumo cotidiano en la población a nivel nacional, o acceso a alimentos con mejores características nutritivas y saludables, se tendrán porcentajes mayores a los obtenidos en 2018 dentro de los rubros mencionados en futuras emisiones de la ENSANUT.
Comida popular mexicana más nutritiva y saludable
La tendencia de consumo elevado de alimentos no recomendados para consumo cotidiano puede estar asociada tanto a creencias como la señalada por el historiador y escritor gastronómico José N. Iturriaga: “los antojitos son el más fiel exponente de la cocina popular mexicana” (Garduño, 2021), como en el acceso y la disponibilidad de alimentos con características asociadas a la buena o mala salud (González et al., 2015). Dentro de la comida popular mexicana, los tacos, por ejemplo, son antojitos que pueden ser preparados a partir de alimentos como la longaniza. Este alimento es clasificado por la ENSANUT 2018 dentro del esquema de carnes procesadas y se identifica como uno de los tipos de carnes procesadas: carnes frías: embutidos cárnicos, que tienen un alto consumo dentro de la comida popular mexicana (Secretaría de Salud et al., 2018; Suárez et al., 2018; CMC, 2022).
La longaniza puede contener dentro de su composición: 1) ingredientes vinculados de forma directa con la mala salud como sodio en forma de sal (cloruro de sodio) y grasas saturadas en porciones significativas, o 2) ingredientes asociados de forma indirecta a partir de la comprensión de que, dentro de sus ingredientes puede contener sales de curación (sales de nitritos) en cantidades superiores a las requeridas para desarrollar su capacidad antimicrobiana (150-300 ppm) en el embutido, o tener una constitución total de ingredientes que participa en una ingesta nula, escasa o limitada de fibra dietaria (cereales, vegetales, etc.), bajo consumo de alimentos con efectos antioxidantes (frutas y verduras rojas y verdes) y/o poca ingesta de agua natural potable, los cuales son factores que se asocian a la mala salud (Jiménez et al., 1989; Bazán, 2008; Secretaría de Salud et al., 2018 citados en Alcántara, 2022).
Sin embargo, si la longaniza, por mencionar uno de muchos de los alimentos que se encuentran dentro de la clasificación de alimentos no recomendados para consumo cotidiano de la ENSANUT 2018 y de los otros tantos que se identifican como parte de los antojitos de la comida popular mexicana, atiende a través de su ingesta la acción de contrarrestar uno o más de los factores que han sido vinculados anteriormente con la mala salud a partir de una composición mejorada en términos de nutrición y salud, puede cobrar un significado mayor del que dispone su arraigo en la población desde una perspectiva cultural.
Longaniza y su arraigo cultural en México
La longaniza es un embutido cárnico de amplio consumo en México y de particular arraigo en la población. Es un alimento que fue traído a América por los europeos y quizá entre el Virreinato y la época Colonial (siglos XVIII-XIX) se integró al menú de los mexicanos, luego de una lenta transición de las cocinas mexicanas (Barrueto et al., 2010; Romero et al, 2010; Niembro et al., 2012). En la ENSANUT 2018, se señala que, la longaniza es una carne procesada, por lo que, debe ser catalogada entre los alimentos no recomendables para el consumo cotidiano, con un consumo por parte de la población adulta de poco más del 27% (carnes procesadas: 7.4%, y comida rápida y antojitos mexicanos: 20.3%) (Secretaría de Salud et al., 2018).
Según el Consejo Mexicano de la Carne (CMC, 2022), el 28% de las carnes frías que se consumen en México corresponde a longanizas, chorizos, tocinos y otros, siendo en 2018 el equivalente a poco más de 272 mil toneladas. Un alimento o comida popular se entiende como: 1) aquel que se consume cotidianamente y es parte de la dieta de una población además de tener un arraigo cultural y ser parte de la identidad de una región (como los chorizos y longanizas del Valle de Toluca); o bien, 2) la tradición culinaria que se ha transmitido entre generaciones (Delgado, 1996). Si se atiende a la definición de “comida tradicional” como aquella que se transmite de generación en generación (Troncoso, 2019) podría considerarse a la longaniza también como un alimento tradicional.
Composición y valor nutritivo de una longaniza tradicional y una mejorada
Por su composición (Tabla 1) las longanizas aportan proteínas de origen animal de alto valor, vitaminas liposolubles (del complejo B) y minerales como el Fe, Na y K, principalmente contenidos en la carne de cerdo magra. Así como también, otros compuestos bioactivos antioxidantes como algunos fitonutrientes se encuentran principalmente en cantidades marginales en aditivos. Sin embargo, también son fuente de grasas saturadas y pueden contener conservadores como propionatos y benzoatos y antimicrobianos como las sales de curación (Jiménez et al., 1989; Bazán, 2008; Barrios, 2020). En la Tabla 1 se aprecia un comparativo entre la composición de un embutido cárnico y la versión mejorada.
Tabla 1 Composición de un embutido cárnico tradicional y la versión mejorada con salvado de arroz
| Ingrediente | Longaniza tradicional (%) | Longaniza mejorada (%) |
|---|---|---|
| Carne de cerdo | 65.1 | 77.0 |
| Grasa de cerdo | 21.7 | 4.5 |
| Salvado de arroz | N.A.* | 4.5 |
| Agua potable | 6.0 | 8.82 |
| Cebolla en polvo | 1.5 | 1.0 |
| Ajo en polvo | 1.0 | 1.0 |
| Sal (cloruro de sodio) | 1.0 | 0.5 |
| Jugo de naranja | 0.8 | 0.5 |
| Vinagre de manzana 5% | 0.6 | 0.5 |
| Jugo de limón | 0.2 | 0.2 |
| Sales de curación | 0.2 | 0.18 |
| Chile de árbol en polvo | 0.1 | 0.1 |
| Pimienta negra en polvo | 0.1 | 0.1 |
| Tripolifosfato de sodio | 0.1 | N.A. |
| Laurel en polvo | 0.05 | 0.05 |
| Orégano en polvo | 0.05 | 0.05 |
| Total | 100 | 100 |
| Costo total ($MXN/Kg) | 72.497 | 85.95 |
*N.A. = No aplica.
Fuente. Elaboración propia.
Diseño de alimentos con mayor significado
El valor óptimo en lo nutritivo y saludable (comprendido como funcional) de los alimentos se relaciona con la frescura y la disponibilidad de sus ingredientes bioactivos. Un alimento nutritivo es aquel que aporta los compuestos bioactivos necesarios para mantener el estado homeostático en las personas, mientras que, un alimento funcional se comprende como aquel que además de nutrir, previene o mejora una condición de salud adversa (Silveira et al., 2003). En otras palabras, es más recomendable consumir la mayoría de los alimentos frescos que procesados (Secretaría de Salud et al., 2018).
El procesamiento y ultra procesamiento de alimentos está relacionado con el empleo de aditivos para mejorar cualidades organolépticas o disminuir su deterioro una vez elaborados y envasados. Los organismos regulatorios de algunos países en Latinoamérica, cada vez más, obligan a los procesadores y comercializadores de alimentos a modificar sus formulaciones hacia otras versiones más saludables (Ibáñez et al., 2003). En México con la modificación del etiquetado nutrimental, que entró en vigor en el 2020, a la NOM-051- SCFI/SSA1-2010, Especificaciones generales de etiquetado para alimentos y bebidas no alcohólicas preenvasados-información comercial y sanitaria, los fabricantes y comercializadores de alimentos procesados se vieron obligados a informar en sus empaques, mediante figuras geométricas octagonales de color negro, si ese producto es recomendable o no para consumo de menores de edad, o si la aportación de grasas saturadas o azúcares, (entre otros ingredientes), es alto y, por lo tanto, no recomendable para el consumo cotidiano, esperando con esta medida el desistimiento del consumidor por adquirir estos alimentos (Gobierno de México, 2021).
En México la cultura culinaria juega un papel muy importante en las tradiciones locales, regionales y nacionales (Vera, 2020), puesto que comer es, entre muchas otras, sinónimo de refuerzo de tejido social (Mejía-Rivas et al., 2020). La cocina tradicional mexicana ha sido reconocida como patrimonio inmaterial de la humanidad por la Organización de las Naciones Unidas para la Educación, la Ciencia y la Cultura (UNESCO) desde el 2010 (UNESCO, 2010). El repertorio de alimentos en México depende de “…distintos aspectos históricos, sociales, económicos, y políticos, que, junto con procesos más amplios, como la globalización, han influido en las prácticas culinarias de los pueblos…”. En el día a día de la alimentación en México ocurren hechos de tradición alimentaria, donde “…saberes y prácticas alimentarias y culinarias…” (Meléndez et al., 2009), están sufriendo transformaciones.
Para Meléndez et al. (2009), las cocinas regionales son una tradición, sobre todo en las zonas rurales y semirrurales, que están menos expuestas a fenómenos de adopción cultural de otros países. Por ende, surge la pregunta siguiente: ¿cómo mejorar el valor de un alimento popular o regional arraigado a las identidades culturales locales sin el riesgo de perder, en el ejercicio de esta revalorización, su esencia e importancia social y cultural?; para responder a este planteamiento, se debe tener en claro que el diseño e innovación alimentaria, es similar a cualquier objeto transformado.
Un enfoque para el diseño de alimentos que puede llevar de forma implícita dicho concepto es la pirámide de la sostenibilidad (Zampollo, 2022) (Figura 1). Se basa en el triángulo de la sostenibilidad de Nijkamp o del desarrollo sostenible (Zarta, 2018), con cinco dimensiones fundamentales: personas, prosperidad, planeta, participación colectiva y paz, también conocidas como las «5 p». Cada vértice de la pirámide está representado un elemento básico de sostenibilidad, es decir: 1) por la sostenibilidad social (que el diseño beneficie a las personas), 2) sostenibilidad económica (que se económicamente viable y al alcance de las personas), y 3) sostenibilidad ambiental (que implique alguna acción que mejore el ecosistema o el ambiente). La autora agrega un cuarto vértice al triángulo de la sostenibilidad, el cual representa a: 4) la sostenibilidad espiritual la cual describe como “la espiritualidad en el diseño: es un gran grupo de ideas, experiencias, prácticas, que se considera que mejoran la vida y están relacionadas con el bienestar de las personas” (Zampollo, 2022).
Al emplear los principios del pensamiento de diseño para la creación de nuevos alimentos o servicios, se tiene debidamente en cuenta al usuario, teniendo en cuenta sus requisitos, necesidades, sentimientos, satisfacción, entre otros factores, y en consecuencia el diseñador empatiza con el usuario final (Veflen, 2014; Shimek, 2018; Parasecoli, 2022). Bajo este enfoque Zampollo y Peacock (2016) fueron de los primeros utilizar el Design Thinking en el diseño de alimentos (Zampollo, 2018), por medio de la conceptualización de Food Design Thinking, el cual, consta de 52 pasos como se puede apreciar en la Figura 2. El Food Dsign Thinking tiene como parte principal las necesidades y expectativas del usuario en la creación de un nuevo producto o servicio y no necesariamente los gustos y necesidades del diseñador. Sin embargo, el diseñador se someterá a las experiencias que vivirá el consumidor (Zampollo, 2022).
Metodología
El trabajo de investigación se centró en comparar algunos de los criterios del Food Design Thinking (Zampollo, 2022), con el Modelo Administrativo de Mejora de Alimentos (Alcántara, 2022) (Figura 3). Con la intención de comprender si posible identificar, conservar y mejorar el valor propio de un alimento tradicional de la comida popular mexicana desde perspectivas de nutrición y salud, a partir de las necesidades de los usuarios.
Resultados y discusión
Primera fase: comparación de criterios entre el Food Design Thinking y el Modelo Administrativo de Mejora de Alimentos
Tanto el Food Design Thinking como el Modelo Administrativo de Mejora de Alimentos se encuentran alineados con la intención de mejorar el producto en términos de nutrición, salud y asequibilidad económica. El Modelo Administrativo de Mejora de Alimentos, se alínea con la Agenda 2030 de la ONU y su planteamiento de 17 objetivos de desarrollo sostenible (ver Figura 2 particularmente los objetivos 2 y 3). Ambas metodologías contemplan al usuario como eje vertebral, ya que cada etapa se entrelaza con sus necesidades, preocupaciones, emociones, sentimientos, anhelos, intereses, etc., (ver Figura 4).

Fuente. Elaboración propia con base en Alcántara (2022) y Zampollo (2022)
Figura 4 Primera fase: Comparación de criterios entre metodologías
El Food Design Thinking se reconoce como una metodología amplia de 52 pasos que, dentro de sus intereses principales encuentra la innovación alimentaria en cada diseño de un nuevo producto, a partir de una idea que se convierta en una creación innovadora que se coloque como un producto alimenticio nuevo en el mercado, que contemple dentro de su diseño a la pirámide de sostenibilidad, con cuatro aristas: económica, social, ambiental y espiritual, permitiendo al diseñador disfrutarlas experiencias con el usuario.
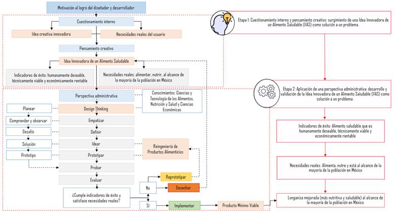
Mientras que el Modelo Administrativo de Mejora de Alimentos se reconoce como una metodología corta, de 2 etapas que, a través de la cultura tiene la intención de emprender y, al mismo tiempo, de apoyar a la concreción de dos objetivos de desarrollo sostenible de la Agenda 2030 de la ONU, así como también participar en la acción social de contrarrestar el fenómeno de transición epidemiológica que está experimentando México, al formar parte de las alternativas que Serrano et al. (2016) definen como humanamente deseables, técnicamente viables y económicamente rentables (Figura 5).

Fuente: Alcántara (2022), p. 62
Figura 5 Ruta conceptual del trabajo experimental del Modelo Administrativo de Mejora de Alimentos
En el estudio para mejorar el embutido cárnico desde una perspectiva de nutrición y salud, fue indispensable considerar que, en ocasiones, los nuevos productos alimenticios diseñados por tecnólogos, nutriólogos, etc., son creados a partir de buenas intenciones (más nutritivos, más saludables, más baratos, sostenibles, diferentes, etc.), pero generalmente no consideran los gustos y necesidades del usuario. Por ende, mediante la aplicación del Design Thinking, en el diseño de nuevos productos alimenticios se genera emprendimiento al cubrir necesidades bajo un esquema de trascendencia basado en buenas acciones, motivación al logro y/o propósito elevado.
Segunda fase: realizar el ejercicio de la identificación de los criterios de la pirámide de la sostenibilidad de una metodología a otra
Ressel (2019), Marrón (2021) y Zampollo (2022), señalan que los servicios de alimentos (restaurantes, procesadoras, etc.) fallan en sus propósitos de comercialización por errores en la localización, administración, etc., pocos apuntan como razón del fracaso a la falta de buenas ideas y el enfoque en el cliente. Dentro del Modelo Administrativo de Mejora de Alimentos para mejorar una longaniza tradicional se sustituyó una parte de la grasa de cerdo añadida por salvado de arroz. Además de mejorar el valor nutritivo, se mantenía la aceptación del producto por los consumidores habituales, no alteraba sustancialmente el proceso de elaboración y no representaba un aumento significativo en el costo; esta modificación tomó en cuenta las necesidades, expectativas y bienestar del consumidor final. En este punto se identificaron dos etapas. En la primera surge la motivación al logro; el diseñador considera que su propuesta tiene un significado superior, que además de ser rentable es deseable, satisface necesidades de las personas, nutre y es saludable. En la segunda etapa se define un proceso llamado perspectiva administrativa, que concluye en la conceptualización del prototipo o Producto Mínimo Viable (PMV).
Por su parte, el Food Design Thinking se divide en seis fases. En la fase 1: expandir, se define cuál será el reto de diseño, contexto y equipo de trabajo. En la fase 2: explorar, se profundiza en el conocimiento del contexto y del consumidor objetivo. En la fase 3: evaluar, la información generada se procesa, logrando entender detalles y profundizar en el conocimiento. En la fase 4: visualizar, se generan ideas. En la fase 5: experimentar, se transforman las ideas en conceptos y se prototipa. Finalmente, en la fase 6: ejecutar, se cristaliza el prototipo. En la primera iteración Zampollo (2022), selecciona aquellos procedimientos que llevarán al diseñador a crear un nuevo alimento significativo para el consumidor. En la segunda iteración, la autora sugiere los métodos que impulsarán al diseñador de alimentos hacia la sostenibilidad: social, ecológica, económica y espiritual (ver Figura 2). Como se puede apreciar en ambas metodologías el diseñador del nuevo producto alimenticio debe tener un propósito elevado para trascender al nuevo diseño y desarrollo (Figura 6).

Fuente. Elaboración propia con base en Alcántara (2022) y Zampollo (2022)
Figura 6 Segunda fase: Identificación de los criterios de la pirámide de la sostenibilidad
Para esta investigación, la aplicación del Food Design Thinking, se dio en dos iteraciones como lo muestra la ruta experimental del Modelo Administrativo de Mejora de Alimentos (ver Figura 5). La primera se denominó cuestionamiento interno, donde se desarrolló la motivación al logro del diseñador de alimentos. Más adelante, en la segunda iteración, se identificó el contexto y necesidades del usuario hasta llegar al prototipado. En esta etapa, el propósito superior se enfoca principalmente en la parte social y económica de la pirámide de la sostenibilidad, al diseñar un alimento benéfico para la salud, similar en costo de producción, y que cumple con las expectativas de usuarios potenciales. Finalmente, la sostenibilidad se identifica al aprovechar un subproducto de la industria arrocera actualmente subvalorado (salvado de arroz). En la longaniza mejorada se sustituye parte de la grasa de cerdo y se agrega salvado de arroz (ver Tabla 1) para mejorar su valor nutritivo y saludable. En la Tabla 2 se muestra el cuestionamiento interno del diseñador en relación con la sostenibilidad social, económica y cultural, relacionadas principalmente con los objetivos del desarrollo sostenible de la ONU (NU, 2022).
Tabla 2 Etapa 1 de la aplicación de los criterios de la pirámide de la sostenibilidad
| Etapa del estudio | Resultados de sostenibilidad | Hallazgos | Pirámide de la sostenibilidad | Comentarios |
|---|---|---|---|---|
| Etapa 1. Cuestionamiento Interno y pensamiento creativo usando la técnica 5W+H (Trías et al. 2009) | ¿Qué nos gustaría saber? | Cómo diseñar un embutido cárnico nutritivo y saludable que además sea deseable, factible y viable (Serrano et al., 2016; Lewrick et al., 2020). | Sostenibilidad social y económica. | Beneficios en la salud de las personas. Aspectos económicos. Aspectos culturales El diseñador no expresa su motivación personal solo el beneficio al consumidor (sostenibilidad espiritual). |
| ¿Cuándo hacer lo que la sociedad requiere? | En el momento que se diseñen y desarrollen nuevos productos alimenticios, cuando se detecta: 1) problema de sobrepeso y obesidad (más del 75% de la población adulta); 2) demanda de alimentos saludables; 3) la oportunidad de usar ingredientes funcionales (como fibra y prebióticos) en la formulación del embutido cárnico (Secretaría de Salud et al., 2018). | Sostenibilidad social. | ||
| ¿Dónde puede estar la solución? | En la mejora de la calidad nutritiva de la longaniza tradicional, al alcance de una población objetivo. La longaniza mejorada debería conservar o mejorar sus atributos organolépticos y culinarios. | Sostenibilidad social. | ||
| ¿Por qué es importante este problema? | 1) Por su amplio consumo y ser un alimento no recomendado para consumo frecuente; 2) por la obesidad y sobrepeso en México. 3) Por la derrama económica que se genera a lo largo de la cadena productiva de los embutidos cárnicos; 4) el valor de los subproductos de la industria del arroz; 5) oportunidades a la alimentación, nutrición y salud de la población de México (Secretaría de Salud et al., 2018). | Sostenibilidad social. | ||
| ¿Cómo afecta al usuario/consumidor? | El usuario se ve beneficiado por ser una opción de longaniza nutritiva y saludable de precio accesible. | Sostenibilidad económica. | Solo se considera la sostenibilidad económica. |
Fuente. Elaboración propia a partir de datos de Alcántara (2022)
En la etapa de empatía se obtiene, analiza e integra la mayor parte de la información que servirá para construir el conjunto de satisfactores de las necesidades reales del usuario (Tabla 3). El usuario potencial encontrado fue: “…La mujer mexicana con sobrepeso u obesidad, con 20 años o más de edad que tiene un ingreso económico bajo…” (Alcántara 2022), quien es en general la que toma la decisión de comprar longanizas en una familia. En esta definición de usuario se evidencia la sostenibilidad económica y social, pero no así la sostenibilidad ambiental y espiritual.
Tabla 3 Etapa 2 de la aplicación de los criterios de la pirámide de la sostenibilidad
| Etapa del estudio | Sostenibilidad | Hallazgos | Pirámide de la sostenibilidad | Comentarios |
|---|---|---|---|---|
| Etapa 2. Empatizar | Gasto promedio mensual en alimentos en México. | La longaniza mejorada está al alcance de las personas con recursos escasos que gasten cerca del 50% de su ingreso en alimentación. | Sostenibilidad económica. | Se tocan aspectos de la sostenibilidad económica y social. El consumidor tiene problemas de salud vinculados a la alimentación. El diseñador busca favorecer al consumidor con un embutido sano. |
| Comportamiento del consumidor. | Justo para la familia, la cultura. | Sostenibilidad social. | ||
| Ingredientes funcionales para producir alimentos más nutritivos. | Fibras y prebióticos. | Sostenibilidad social. | ||
| Ingredientes vinculados a problemáticas de salud. | Grasas saturadas, sodio y sales. | Sostenibilidad social. | ||
| Consumidor de la longaniza mejorada. | Carniceros; pequeños procesadores. Compradores: amas de casa. Transformador de materia prima para elaborar alimentos. | Sostenibilidad social. | ||
| Entrevista a usuarios iniciales | Preguntas específicas sobre el alimento. | ¿Cuál es el lugar donde le gusta comprar la longaniza? ¿Qué es lo que más le gusta de la longaniza? Antes de comprar longaniza, ¿en qué piensa/siente/imagina? Durante la compra, elaboración, transformación y comercialización de longaniza, ¿en qué piensa? Después de comprar, al preparar el alimento/ llevar a cocción solo o en conjunto de otros alimentos, ¿en qué piensa/siente/imagina? ¿Considera que la longaniza es un alimento saludable? ¿Por qué? ¿Considera que la longaniza es un alimento nutritivo? ¿Por qué?... Durante el consumo de la longaniza sola o preparada, ¿qué piensa/siente/imagina? | Sostenibilidad social. Sostenibilidad espiritual. Sostenibilidad económica. | Se contribuye a mantener viva la tradición. El diseñador se interesa en las necesidades de los usuarios. Cada pregunta surge de la propia experiencia del diseñador. |
Fuente: Elaboración propia
Tercera fase: describir cómo el emprendimiento en el diseño de nuevos productos alimenticios puede realizarse dentro de un enfoque sostenible (propósito específico)
El equipo de diseño mantuvo un espíritu de empatía con el usuario desde: 1) el inicio del proceso de diseño: origen de la motivación al logro, al considerar elaborar un alimento más nutritivo y saludable y ponerlo al alcance de las personas, hasta, 2) la obtención del producto mínimo viable: prototipo de longaniza mejorada que atiende necesidades reales del usuario e indicadores de éxito: humanamente deseable, técnicamente viable y económicamente rentable. Los usuarios degustaron el prototipo tradicional (control) y el mejorado (producto mínimo viable), considerando que son equiparables en términos organolépticos de sabor, olor, color y textura, pero con la diferencia de que el producto mínimo viable tiene un valor agregado por ser más nutritivo y saludable. El equipo de diseño obtuvo conocimientos, ideas y formas de trabajo; el acercamiento a los usuarios potenciales creó empatía y solidaridad con sus expectativas, deseos y necesidades. En resumen, el equipo de diseño creció en conocimientos y espiritualmente (Figura 7).

Fuente. Elaboración propia con base en Alcántara (2022) y Zampollo (2022)
Figura 7 Tercera fase: Emprendimiento en el diseño de nuevos productos alimenticios dentro de un enfoque sostenible
Desde la perspectiva de la pirámide de la sostenibilidad, el acto de diseñar un producto o servicio que llena las necesidades de pertenencia y amor además de las necesidades fisiológicas de las personas es un acto de autoactualización. El diseño es un acto consciente donde las decisiones se toman con la moral y propósito, diseñar un producto que satisfaga necesidades, que van desde lo fisiológico hasta la autorrealización (Taormina et al., 2013; Zeigler-Hill et al., 2020) con un propósito superior, es una herramienta para el desarrollo espiritual del diseñador (Zampollo, 2022). Además de participar en el cultivo a las costumbres gastronómicas mexicanas y la innovación culinaria, presenta una novedad en el mercado como un nuevo producto alimenticio formulado con salvado de arroz en su composición, manteniendo así los atributos tradicionales del embutido con un elemento adicional de valor agregado por su mayor valor nutricional y beneficios para la salud, todo ello manteniendo un costo de producción similar al de la versión convencional, siendo accesible para la población en general. Se presenta como una versión mejorada, que contiene un componente funcional como el salvado de arroz, que proporciona, entre otras cosas, fibra dietética, lo que hace que su consumo sea más nutritivo y saludable.
El diseñador de nuevos productos alimenticios pretende convertir un alimento no recomendado en un alimento nuevo que satisfaga las necesidades del usuario. Esto lleva al desarrollo de la innovación alimentaria a través del pensamiento de diseño. El objetivo es hacer que la comida popular mexicana tradicional sea asequible para la mayoría de las personas. Los emprendedores necesitan ideas comerciales prácticas que surjan del análisis de las oportunidades y de la creatividad. El modelo administrativo para la mejora de los alimentos se basa en el conocimiento de diversas disciplinas centradas en la alimentación, la nutrición, la salud y la asequibilidad.
Bajo este contexto, el emprendedor puede crear nuevos productos alimenticios, servicios, procesos, mercados, industrias o conocimientos, en diferentes dimensiones y con diversos niveles de impacto. El emprendimiento, en este contexto, debe contemplar: 1) la innovación como proceso que convierte ideas y conocimientos disponibles en cambios que son reconocidos por el mercado y la sociedad por el valor generado (Valdés et al., 2019); 2) al emprendedor (Azqueta, 2019), como la figura que comprende al emprendimiento como una relación directa entre oportunidad y acierto (Civila, 2017); y 3) al conocimiento como medio para el cambio y la generación de valor.
En una siguiente etapa se deben definir las estrategias para poner a prueba el producto mínimo viable en el mercado. Desde luego que en este momento se tiene claridad sobre cuáles son los recursos físicos y financieros necesarios para elaborar el producto. La longaniza mejorada o producto mínimo viable fue elaborada de manera artesanal, con recursos de fácil acceso y con un procedimiento sencillo, de tal manera que los interesados en esta investigación puedan tomar la decisión de emprender un desarrollo comercial similar. Este prototipo fue elaborado con recursos tecnológicos básicos que no implican una limitante en el arranque del proyecto. Un proceso de elaboración de embutidos de tipo artesanal puede ser sostenible desde varias perspectivas por ser de baja escala, comparado con un sistema altamente productivo y tecnificado.
Desde la perspectiva de sostenibilidad ambiental es un proceso mediante el cual se elabora un alimento que como parte fundamental de su diseño y mejora sustituye ingredientes de origen animal por un ingrediente de origen vegetal, disminuyendo de modo marginal su huella de carbono al generar menos desperdicios sólidos y líquidos, y que además dentro de su composición contiene a un alimento funcional (salvado de arroz) que usualmente se ofrece como alimento para animales, siendo revalorizado.
Desde la perspectiva de la sostenibilidad social, el procesamiento de alimentos promueve la formación en conocimientos tecnológicos alimentarios y fomenta el autoempleo y el emprendimiento. Produce una opción alimenticia más saludable al reducir la grasa animal y aumentar la fibra dietética, las proteínas vegetales y los compuestos bioactivos. Además, promueve el consumo de alimentos nativos y populares, fortalece la cultura culinaria local y apoya a la industria morelense. Al utilizar salvado de arroz, un recurso nutritivo, contribuye a alcanzar los objetivos de desarrollo sostenible relacionados con el hambre y la salud.
Desde el punto de vista de la sostenibilidad económica, ya que se ha identificado como un medio de procesamiento de alimentos que no solo fomenta el autoempleo y el espíritu empresarial, sino que también estimula la cadena de suministro de materias primas y otros componentes esenciales, genera ingresos y promueve la comercialización, se puede argumentar que la aplicación de la metodología Design Thinking tiene un valor significativo. Al emplear esta metodología, se puede lograr un cierto grado de certeza con respecto a los indicadores de éxito al comprender de manera integral las necesidades genuinas de los usuarios, lo que resulta en una reducción de los costos y el tiempo de inversión. Además, este enfoque también mitiga el riesgo asociado a la introducción de un producto que carece de demanda en el mercado. Además, su objetivo es contribuir activamente a mejorar la nutrición y la salud de la población, en particular de los segmentos más vulnerables, mediante la reducción efectiva de los costos asociados y derivados del tratamiento de las enfermedades en la población mexicana.
Desde la perspectiva de la sostenibilidad espiritual, al participar en la exploración y búsqueda de soluciones alternativas que faciliten y mejoren eficazmente las condiciones nutricionales y de salud de la población, en particular de las personas más susceptibles a las vulnerabilidades, las personas pueden lograr una profunda trascendencia personal que abarca inherentemente un conjunto de principios y normas que promueven los esfuerzos empresariales con la intención de tener un impacto positivo en la sociedad. Esta motivación, al tiempo que emplea intervenciones tecnológicas para abordar las necesidades de una comunidad y desafía las normas y creencias establecidas, va acompañada de la dedicación de los diseñadores que están comprometidos con su oficio y que buscan la excelencia no solo para ellos mismos sino también para el beneficio final de los usuarios.
Conclusiones
El emprendimiento en la producción y venta de un alimento novedoso ya sea a través de un plan de negocio individual o un proyecto de inversión de alcance organizacional, es un desafío que involucra múltiples factores generadores y potenciadores. En este contexto, la utilización de metodologías de prospección como el Design Thinking se destaca por su flexibilidad, aplicación a corto plazo y relativa facilidad de implementación. Este enfoque, a través de sus procesos iterativos, coloca en el centro de la creación del producto a las necesidades del usuario, lo cual se convierte en uno de los elementos clave para el desarrollo exitoso del emprendimiento.
El uso del Design Thinking, especialmente cuando se aplica con un enfoque basado en la pirámide de la sostenibilidad, brinda una valiosa oportunidad para satisfacer las expectativas fundamentales del consumidor final. La empatía que caracteriza a esta metodología se traduce en un mayor éxito comercial en el lanzamiento de un nuevo alimento, ya que se logra una comprensión profunda de las necesidades y deseos del consumidor. Lo más destacado es que esta metodología de diseño de alimentos incorpora los cuatro pilares de la sostenibilidad: espiritual, ambiental, social y económica. Ser sostenible en este contexto implica que todas las partes involucradas se beneficien de múltiples maneras.
Se promueve el crecimiento espiritual tanto en quienes diseñan como en quienes consumen estos alimentos, y se fomenta el desarrollo de la cultura culinaria y la tecnología alimentaria. Además, se contribuye al aprendizaje, al bienestar económico, a la nutrición y a la salud de la sociedad en su conjunto. Al mismo tiempo, se busca minimizar el impacto en el entorno a través de prácticas como la circularidad de materiales y el uso de energías renovables. Diseñar alimentos nuevos teniendo en cuenta los Objetivos de Desarrollo Sostenible (ODS) de la ONU representa una contribución significativa a la mejora de la calidad de vida de toda la humanidad. Este enfoque se vuelve aún más poderoso cuando se aplica en procesos pequeños y artesanales, ya que permite una mayor atención a los detalles y una mayor personalización, lo que a su vez puede tener un impacto significativo en la satisfacción de los consumidores y en la promoción de un modelo de negocio sostenible a escala local y global.










nueva página del texto (beta)






